Chapter 10 Investments

Hier geht es um das Tabu-Thema der Gesellschaft: Geld und - insbesondere auch - dessen Verwaltung.

Geld ist ein Freieheisinstrument: wenn du weisst, wie du mit deinem Geld vernünftig umgehen sollst, wirst du dir Zeit zurückkaufen, die du sonst in Arbeit (selbständig oder unselbständig) stecken musst, um zu überleben.

10.1 Haushalt- & Budgetsplanung

Bevor du mit “Investments” beginnst, musst du wissen, was du überhaupt an Geld ein- & ausgibst.

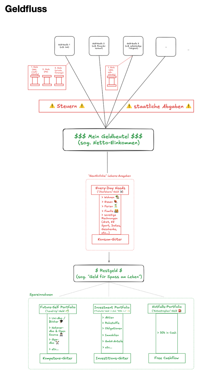
10.1.1 Die “Geld”-Architektur

Hier eine Übersicht, wofür du - grob - alles dein Geld benötigst:

Geldfluss

10.2 Herleitung deiner Investment-Strategie

Nachdem du weisst, wie Geld jeweils verwendet wird und wann dieses aus deinem Portemonnaie herausfliesst, gilt es nun, eine (simple!) Investment-Strategie herzuleiten.

10.2.1 Wo soll ich beginnen? | Reihenfolge

Hier die Übersicht, wie du dein Leben mit einer (simplen) “Investment-Strategie” in Einklang bringen kannst:

Simpler Finanzplan für die Investition deines Geldes

10.2.2 Grobe Faustregeln, die es immer zu respektieren gilt?

  • Investieren niemals dein ganzes Vermögen in rein spekulative Anlagen (z.B. “Bitcoin” in den 2020er Jahren).
  • Versuche immer, deine Investments zu diversifizieren, also z.B. 60% deines Investment-Vermögens in Rohstoffe, 30% in Aktien und 10% in Bonds. Es gibt einen Grund, weshalb die Diversifikations-Theorie (Markowitz) den Wirtschafts-Nobelpreis erhalten hat.

10.2.3 Deine Investment-Ziele

Bevor du mit der Investement-Strategie beginnst, beantworte folgende Leitfragen:

  • Gegeben deiner aktuellen Lebenssituation (insb. Alter, Familienstand & Arbeitssituation): was ist der Anteil an “Cash”, der du bereit bist, in dein Investment-Portfolio zu stecken?
  • Wie viel Geld soll dein Portfolio umfassen, bis du “zufrieden” bist und - theoretisch - niemals mehr in der Lage wärst, zu investieren (damit du dich auch um die wirklich wichtigen Dinge im Leben kümmern kannst, wie z.B. Kinder erziehen & Familie, Hobbies & Gesundheit)?

10.2.4 Methodik

Am besten geht das, wenn du jeweils 1x jährlich deine Finanzen vom vergangenen Jahr Revue passierst.

Hier das Video (lokaler Pfad):

./Documents/Life/03 Investment/1-Haushaltsplanung/1-yearly-budget-simulation/How to Monitor your Yearly Costs of Living & derive a meaningful and adequate Investment-Strategy?.mov